|
Home | Résumé | Portfolio | Services | Contact | Site Map
Sr. User/Design Researcher / Information Architect Specialist
User Experience Designer
IA/UXD, User Research Projects
Andelaprimo Winery Project—
Experience
Andelaprimo Winery, San Francisco, CA
Information Architect (IA), Interaction Designer, Project Manager; Intern: ID&T Cert Program
Client Deliverables
◼ User research
◼ Information architecture
◼ Project management
◼ Interaction design
◼ Case study
◼ User scenarios
◼ Wire frame mockups
◼ Flow chart/site map
◼ Online prototype of wire frame mockups
◼ HTML coding
◼ Coordinating events
◼ Client presentations
◼ Brainstorming with group
◼ IA not responsible for maintaining client’s Website
IA/UXD Services
Project was the development and implementation of a Website for a small, family owned winery.
Documentation defined the parameters for this project in terms of: objectives, strategies, and target audiences.
This serves as the foundation for the information architecture and Web design for this project.
Documentation consisted of data collected from end users and their user scenarios.
Great team to work on—project was successfully completed.
Due to technologies, non-disclosure agreements and confidentiality, not everything can be presented here.
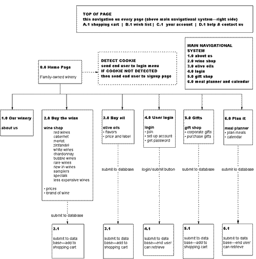
Structure for Interface Design
The main navigational system consists of five main categories that help the end user to get quick service.
◼ View cart
◼ Wish list
◼ Your account
◼ Help
◼ Contact us
Six main categories are underneath the other categories. These two main navigational systems remain on each page.
◼ About us
◼ Wine shop
◼ Olive oil shop
◼ User login
◼ Gifts
◼ Meal planner and calendar
Interaction Design for Site Map

◼ Explanation of Flow Chart—Interaction Design.pdf
Wire Frame Mockup for Online Prototype

Wire Frame Mockup for Online Prototype

Wire Frame Mockup for Online Prototype for PDA

Wire Frame Mockup for Online Prototype for PDA

User-Centered Design
These main categories were placed on top to provide a clear path of navigation for the end user, as well as enable quick access to information, and making online purchases.
◼ Age Wave Project | IA/UXD Projects
Home | Résumé | Portfolio | Services | Contact | Site Map
Top
Steven Heitman
IA Design & Usability
Sr. User/Design Researcher
Information Architect
User Experience Designer
Interaction Designer
Product Designer
User-Centered Designer
Usability Tester
Technical Writer
Corporate Trainer
Project/Product Manager
Director
Copyright © 1998-2027
All rights reserved
Updated: March 1, 2022
|